Model Launch Abort System
This example models a launch abort system for an orbiter designed to function in outer space. The model implements the supervisory control system by using a Stateflow chart, which enables the model to detect anomalies during launch.
If a fault occurs during the launch, the orbiter initiates an abort sequence. Depending on the timing of the fault, the orbiter may: return to the launch site, head toward a designated downrange landing site, attempt a landing after completing one orbit around the Earth, or transition to a lower, stable orbit.
Open Model
In this example, a Stateflow® chart monitors the flight of the orbiter and schedules the appropriate launch abort actions when the orbiter encounters an anomaly.

Examine ModeLogic Chart
The chart consists of two parallel states, ModeLogic and Abort. The ModeLogic state contains four substates that describe the possible launch abort scenarios based on the altitude of the orbiter:
Return to Launch Site — If the altitude is less than 10,000 meters, the orbiter dumps the fuel, releases the solid rocket boosters and external tank, and returns to the launch site.
Downrange landing — If the altitude is between 10,000 and 100,000 meters, the orbiter releases the solid rocket boosters and external tank and returns to a downrange landing site.
Abort Once Around — If the altitude is between 100,000 and 400,000 meters, the orbiter releases the external tank, circles the Earth once, and proceeds to re-entry.
Abort to Orbit — If the altitude is greater than 400,000 meters, the orbiter abandons the intended orbit and proceeds to a lower, stable orbit.

Examine Abort Chart
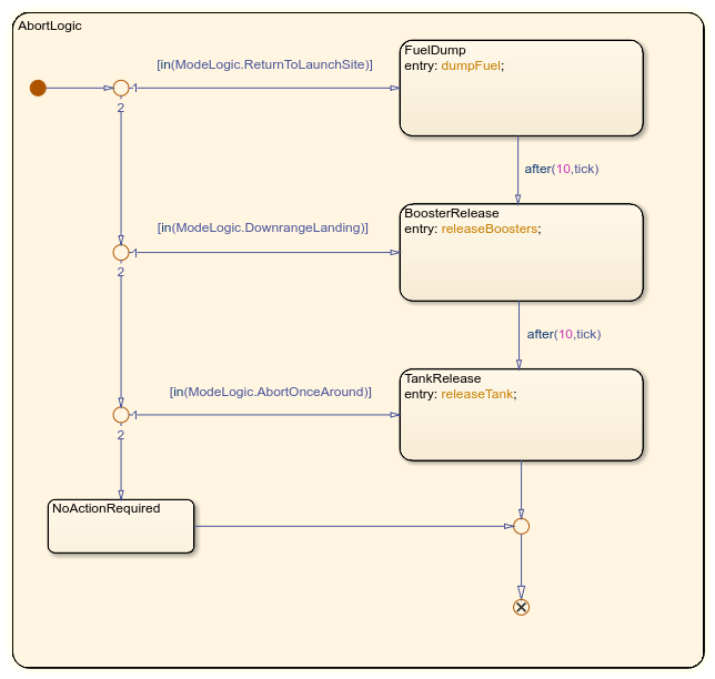
The Abort state controls the behavior of the orbiter when the chart detects an anomaly. If an anomaly occurs, the system transitions from the Normal substate to the AbortLogic subchart before transitioning to the AbortComplete substate.
The transition into the AbortLogic subchart connects to an entry port. Similarly, the transition out of the subchart begins at an exit port. Each port has a matching junction that marks the entry or exit point inside the subchart. The junctions isolate the internal logic of the subchart which, depending on the launch abort scenario, schedules three possible actions:
Dump the fuel.
Release the sold rocket boosters.
Release the external tank.
If the orbiter is in the abort to orbit scenario, none of these actions is required.

For more information about entry and exit ports, see Create Entry and Exit Connections Across State Boundaries.
Simulate Model
To simulate the model:
In the top model, double-click the
Inputsblock.In the Signal Editor block dialog, select a launch abort scenario from the Active scenario list. The default scenario is
RTLS_Abort.Click Run.
References
[1] Nelson, Douglas, John Bradford, and John Olds. "Abortability Metrics: Quantifying Intact Abort Mode Availability for Reusable Launch Vehicles." In Space 2006. San Jose, California: American Institute of Aeronautics and Astronautics, 2006. https://doi.org/10.2514/6.2006-7293.